
Создание отчетов Excel в Tekla Structures *.XLS
- Таран Д. А.
 - Администратор
 - Сообщения: 2877
 - Регистрация: 30 ноя 2011, 18:41
 - Откуда: г. Москва
 - Контактная информация:
 
Создание отчетов Excel в Tekla Structures *.XLS
В данном разделе Вы можете задавать любые вопросы по созданию отчетов Excel в Tekla Structures *.XLS. Специалисты сайта http://TopEngineer.ru/ постараются ответить на все Ваши вопросы. Рекомендуем подробно описывать свою проблему и подкреплять вопрос изображением.

			
									
									
Администратор Topengineer.ru      8 (495) 215-07-79 (офис) ;  8 (925) 755-9318 (сот.);  Skype wildomen ; http://vk.com/tekla_structures 
Разработка КМД | Разработка КМ | Разработка КЖ | Обучение Tekla Structures | Купить Tekla Structures
						Разработка КМД | Разработка КМ | Разработка КЖ | Обучение Tekla Structures | Купить Tekla Structures
Re: Создание отчетов Excel в Tekla Structures *.XLS
День добрый!Может есть шаблончик для технической спецификации металла в чертежах КМ?
			
									
									
						- Таран Д. А.
 - Администратор
 - Сообщения: 2877
 - Регистрация: 30 ноя 2011, 18:41
 - Откуда: г. Москва
 - Контактная информация:
 
Re: Создание отчетов Excel в Tekla Structures *.XLS
Шаблончики есть любые. Скинь скрин что тебе нуджно.djynar писал(а):День добрый!Может есть шаблончик для технической спецификации металла в чертежах КМ?
Администратор Topengineer.ru      8 (495) 215-07-79 (офис) ;  8 (925) 755-9318 (сот.);  Skype wildomen ; http://vk.com/tekla_structures 
Разработка КМД | Разработка КМ | Разработка КЖ | Обучение Tekla Structures | Купить Tekla Structures
						Разработка КМД | Разработка КМ | Разработка КЖ | Обучение Tekla Structures | Купить Tekla Structures
Re: Создание отчетов Excel в Tekla Structures *.XLS
Если есть что-нибудь подобное - буду благодарен!!!wildomen писал(а):Шаблончики есть любые. Скинь скрин что тебе нуджно.djynar писал(а):День добрый!Может есть шаблончик для технической спецификации металла в чертежах КМ?
- Таран Д. А.
 - Администратор
 - Сообщения: 2877
 - Регистрация: 30 ноя 2011, 18:41
 - Откуда: г. Москва
 - Контактная информация:
 
Re: Создание отчетов Excel в Tekla Structures *.XLS
Готовых шаблонов конечно не существует но сделать можно. Найти меня в скайпе я помогу сделать. Ник wildomen
			
									
									Администратор Topengineer.ru      8 (495) 215-07-79 (офис) ;  8 (925) 755-9318 (сот.);  Skype wildomen ; http://vk.com/tekla_structures 
Разработка КМД | Разработка КМ | Разработка КЖ | Обучение Tekla Structures | Купить Tekla Structures
						Разработка КМД | Разработка КМ | Разработка КЖ | Обучение Tekla Structures | Купить Tekla Structures
Re: Создание отчетов Excel в Tekla Structures *.XLS
Excel   почти во всех случаях выдает текст как на скрине 1. Бывают приятные исключения какие-нибудь отчеты получаются нормально, один участок получается, 5 других нет. Модель одна, а результат разный. Когда открываю из excel отчет в формате "xsr" предлагает   
  турецкую windows  см. скрин 2. Из-за этого  отчеты в excel не пользуются популярностью 
							
			
									
									
						- Таран Д. А.
 - Администратор
 - Сообщения: 2877
 - Регистрация: 30 ноя 2011, 18:41
 - Откуда: г. Москва
 - Контактная информация:
 
Re: Создание отчетов Excel в Tekla Structures *.XLS
Мы не экспортируем в EXCEL.
Мы пишем сразу отчет в понятном EXCEL формате (на чистом HTML).
Так как EXCEL является редактором таблиц, а ХТМЛ это язык разметки таблиц, то эксел запросто открывает файлы написанные на ХТМЛ.
Собственно текст в отчете примерно такой:
Если что-то не понятно пишите.
Постараюсь ответить.
			
									
									Мы пишем сразу отчет в понятном EXCEL формате (на чистом HTML).
Так как EXCEL является редактором таблиц, а ХТМЛ это язык разметки таблиц, то эксел запросто открывает файлы написанные на ХТМЛ.
Собственно текст в отчете примерно такой:
Если что-то не понятно пишите.
Постараюсь ответить.
Код: Выделить всё
       <html xmlns="http://www.w3.org/1999/xhtml">
       <head>
       <meta http-equiv="Content-Type" content="text/html; charset=windows-1251" />
        <title>Ведомость метизов</title>
        </head>
       <body>
                            <body>
        <!-- Таблицы "Информация о проекте" и "Доступные  табличные данные по проекту (Навигация)" -->
            <table style="width: 100%; border="1"">
                  <tr>
                    <td>
                       <table border="1" cellspacing="0" width="400">
                        <tbody>
                          <tr>
                            <td align="center" bgcolor="#c6be97" colspan="2"><b>Информация о проекте</b></td>
                          </tr>
                          <tr align="center">
                              <td bgcolor="#f2f2f2">  <b> Номер проекта </b></td>
                                <td>  163
                                  </td>
                          </tr>
                          <tr align="center">
                              <td bgcolor="#f2f2f2"> <b> Название проекта </b></td>
                                <td>   
                                  </td>
                          </tr>
                          </tr>
                          <tr align="center">
                              <td bgcolor="#f2f2f2"> <b> Адрес </b></td>
                                <td>    
                                  </td>
                          </tr>
                          <tr align="center">
                              <td bgcolor="#f2f2f2"> <b> Дата </b></td>
                                <td>   06.02.2012   11:55:16
                          </tr>
                          <tr align="center">                               </td>
                              <td bgcolor="#f2f2f2"> <b> Разработал</b></td>
                                <td>                                                                                         </td>
                          </tr>
                           </tbody>
                         </table>
                      </td>
                   <td>
                                     <table border="1" cellspacing="0" width="100%;">
                                            <tbody>
                                              <tr><td align="center" bgcolor="#c6be97" colspan="6"><b>Доступные  табличные данные по проекту</b></td>
                                              </tr>
                                              <tr align="center">
                                                   <td bgcolor="#f2f2f2"><b> 01</b></td>
                                                   <td> <a href="001_KMD_Steel_Specification_(HTML).html" 
                                                         title="Посмотреть отчет " >
                                                          Спецификация стали
                                                  </a></td>
                                                   <td bgcolor="#f2f2f2"><b> 06</b></td>
                                                   <td> <a href="006_KMD_Weld_list_(HTML).html" 
                                                         title="Посмотреть отчет " >
                                                        Таблица заводских сварных швов 
                                                  </a></td>
                                                   <td bgcolor="#f2f2f2"><b> 11</b></td>
                                                   <td> <a href="011_KMD_Revision_list_(HTML).html" 
                                                         title="Посмотреть отчет " >
                                                        Ведомость изменений
                                                  </a></td>
                                             </tr>
                                             <tr align="center">
                                                  <td bgcolor="#f2f2f2"><b> 02</b></td>
                                                  <td> <a href="002_KMD_Shiping_list_(HTML).html" 
                                                        title="Посмотреть отчет " >
                                                       Ведомость отправочных марок
                                                 </a></td>
                                                  <td bgcolor="#f2f2f2"><b> 07</b></td>
                                                  <td>
                                                    <a href="
                                                    ../PublicWeb/index.html
                                                    " title=
                                                    "Для просмотра модели необходимо открыть ее именно в Internet Explorer "
                                                     onclick="window.open(this.href, '', 
                                                    'resizable=yes,status=no,location=no,toolbar=no,menubar=no,fullscreen=no,scrollbars=yes,dependent=no,width=700,left=100,height=600,top=320'); return false;"> 
                                                    Вид модели 3D 
                                                 </a></td>
                                                  <td bgcolor="#f2f2f2"><b> 12</b></td>
                                                  <td> <a href="012_KMD_Bolt_List_with_Connected_Assemblies(HTML).html" 
                                                        title="Посмотреть отчет " >
                                                       Болты соединяемых марок
                                                 </a></td>
                                             </tr>
                                             <tr align="center">
                                                   <td bgcolor="#f2f2f2"> <b>03</b></td>
                                                   <td> <a href="003_KMD_Bolt_list_(HTML).html" 
                                                         title="Посмотреть отчет " >
                                                        Ведомость метизов
                                                  </a></td>
                                                   <td bgcolor="#f2f2f2"><b> 08</b></td>
                                                   <td>
                                                        <a href="008_KMD_Files_downlosd_(HTML).html" 
                                                         title="Посмотреть отчет " >
                                                        Скачать файлы проекта
                                                    </a></td>
                                                         <td bgcolor="#f2f2f2"><b> 13</b></td>
                                                         <td> <a href="013_KMD_Material_list_for_assemblies_(HTML).html" 
                                                               title="Посмотреть отчет " >
                                                              Выборка металла каждой марки
                                                        </a></td>
                                              </tr>
                                              <tr align="center">
                                                    <td bgcolor="#f2f2f2"><b> 04</b></td>
                                                    <td> <a href="004_KMD_Detail_list_(HTML).html" 
                                                          title="Посмотреть отчет " >
                                                         Ведомость деталей
                                                   </a></td>
                                                    <td bgcolor="#f2f2f2"><b> 09</b></td>
                                                    <td>
                                                      <a href="009_KMD_Drawing_List_(HTML).html" 
                                                       title="Посмотреть отчет " >
                                                      Комплект чертежей
                                                  </a></td>
                                                  <td bgcolor="#f2f2f2"><b> 14</b></td>
                                                  <td>
                                                       
                                                 </a></td>
                                              </tr>
                                               <tr align="center">
                                                     <td bgcolor="#f2f2f2"><b> 05</b></td>
                                                     <td>  <a href="005_KMD_Material_list_(HTML).html" 
                                                            title="Посмотреть отчет " >
                                                           Выборка металла
                                                    </a></td>
                                                     <td bgcolor="#f2f2f2"><b> 10</b></td>
                                                     <td> <a href="010_KMD_Scren_snapshots_(HTML).html" 
                                                           title="Посмотреть отчет " >
                                                          Скриншоты, картинки..
                                                    </a></td>
                                                    <td bgcolor="#f2f2f2"><b> 15</b></td>
                                                    <td> <a href="http://www.steelar.net" 
                                                          title="Посмотреть отчет " >
                                                         <strong>Полный список..</strong>
                                                   </a></td>
                                                </tr>
                                           </tbody>
                                       </table>
                                    </td>
                                  </tr>
                               </table>
                        <!-- КОНЕЦ Таблицы "Информация о проекте" и "Доступные  табличные данные по проекту (Навигация)" -->
    <BR>
  <br>
  <table width="100%" border="1" cellspacing="0" >
  <tr>
    <td colspan="7"align="center">
    <b>Ведомость метизов </b></td>
  </tr>
  <tr align="center" bgcolor="#FFCC33">
     <td><b>Поз.</b></td>
     <td><b>Наименование</b></td>
     <td><b>ГОСТ, ТУ..</b></td>
     <td><b>Кол-во, шт</b></td>
     <td><b>Масса, кг</b></td>
     <td><b>Пакет</b>, мм</td>
     <td><b>Примечания</b></td>
  </tr>
    </tr>
  <tr align="center">
  <TD>  1      </TD>
  <TD>    Болт М    16-6gx35.58.010            </TD>
  <TD>    ГОСТ 7798-70                </TD>
  <TD>   2                   </TD>
  <TD>   0.18                </TD>
  <TD>   12                  </TD>
  <TD>                       </TD>
  </tr >
  <tr align="center">
  <TD>  1      </TD>
  <TD>    Болт М    16-6gx55.48.010            </TD>
  <TD>    ГОСТ 7798-70                </TD>
  <TD>   4                   </TD>
  <TD>   0.49                </TD>
  <TD>   12                  </TD>
  <TD>                       </TD>
  </tr >
  <tr align="center">
  <TD>  2      </TD>
  <TD>    Болт М    16-6gx55.58.010            </TD>
  <TD>    ГОСТ 7798-70                </TD>
  <TD>   1102                </TD>
  <TD>   133.89              </TD>
  <TD>   12                  </TD>
  <TD>                       </TD>
  </tr >
  <tr align="center">
  <TD>  3      </TD>
  <TD>    Болт М    16-6gx60.58.010            </TD>
  <TD>    ГОСТ 7798-70                </TD>
  <TD>   24                  </TD>
  <TD>   3.11                </TD>
  <TD>   22                  </TD>
  <TD>                       </TD>
  </tr >
  <tr align="center">
  <TD>  4      </TD>
  <TD>    Болт М    20-6gx45.58.010            </TD>
  <TD>    ГОСТ 7798-70                </TD>
  <TD>   4                   </TD>
  <TD>   0.72                </TD>
  <TD>   16                  </TD>
  <TD>                       </TD>
  </tr >
  <tr align="center">
  <TD>  5      </TD>
  <TD>    Болт М    20-6gx60.58.010            </TD>
  <TD>    ГОСТ 7798-70                </TD>
  <TD>   176                 </TD>
  <TD>   38.02               </TD>
  <TD>   13                  </TD>
  <TD>                       </TD>
  </tr >
  <tr align="center">
  <TD>  6      </TD>
  <TD>    Болт М    20-6gx70.58.010            </TD>
  <TD>    ГОСТ 7798-70                </TD>
  <TD>   216                 </TD>
  <TD>   51.99               </TD>
  <TD>   16                  </TD>
  <TD>                       </TD>
  </tr >
  <tr align="center">
  <TD>  7        </TD>
  <TD>  Болт М   24x90 10.9 ХЛ               </TD>
  <TD>  ГОСТ   52644-2006                </TD>
  <TD>  72                  </TD>
  <TD>  34.06               </TD>
  <TD>  50                  </TD>
  <TD>     </TD>
  </tr >
  <tr align="center">
  <TD>  8        </TD>
  <TD>  Болт М   24x100 10.9 ХЛ              </TD>
  <TD>  ГОСТ   52644-2006                </TD>
  <TD>  24                  </TD>
  <TD>  12.19               </TD>
  <TD>  56                  </TD>
  <TD>     </TD>
  </tr >
  <tr align="center">
  <TD>  9        </TD>
  <TD>  Болт М   24x120 10.9 ХЛ              </TD>
  <TD>  ГОСТ   52644-2006                </TD>
  <TD>  144                 </TD>
  <TD>  83.23               </TD>
  <TD>  80                  </TD>
  <TD>     </TD>
  </tr >
  <tr align="center"> 
  <td colspan="4" align="right" bgcolor="#D8E4BE"><b>Всего по группе: </b></td>
  <TD bgcolor="#D8E4BE"><b>        357.87   </b>  </TD>
  <td colspan="2" align="right" bgcolor="#D8E4BE"><b>  </b></td>
  </tr >
  <tr align="center">
   <TD>  11                               </TD>
   <TD>   Гайка М   16-6Н.5.010           </TD>
   <TD>   ГОСТ      5915-70               </TD>
   <TD>   2262                            </TD>
   <TD>  85.07                            </TD>
   <TD>                                   </TD>
   <TD>                                   </TD>
  </tr >
  <tr align="center">
   <TD>  12                               </TD>
   <TD>   Гайка М   20-6Н.5.010           </TD>
   <TD>   ГОСТ      5915-70               </TD>
   <TD>   788                             </TD>
   <TD>  56.29                            </TD>
   <TD>                                   </TD>
   <TD>                                   </TD>
  </tr >
  <tr align="center">
   <TD>  13                               </TD>
   <TD>   Гайка М   24.10 ХЛ              </TD>
   <TD>   ГОСТ Р    52645-2006            </TD>
   <TD>  240                              </TD>
   <TD>  17.15                            </TD>
   <TD>                                   </TD>
   <TD>                                   </TD>
  </tr >
  <tr align="center"> 
   <td colspan="4" align="right" bgcolor="#D8E4BE"><b>Всего по группе: </b></td>
   <TD bgcolor="#D8E4BE"><b>    158.51       </b>  </TD>
   <td colspan="2" align="right" bgcolor="#D8E4BE"><b>  </b></td>
  </tr >
  <tr align="center">
   <TD>  15                               </TD>
   <TD>  Шайба    16.01.010               </TD>
   <TD>  ГОСТ     11371-78*               </TD>
   <TD> 2262                              </TD>
   <TD> 25.55                             </TD>
   <TD>                                   </TD>
   <TD>                                   </TD>
  </tr >
  <tr align="center">
   <TD>  16                               </TD>
   <TD>  Шайба    20.01.010               </TD>
   <TD>  ГОСТ     11371-78*               </TD>
   <TD> 792                               </TD>
   <TD> 13.59                             </TD>
   <TD>                                   </TD>
   <TD>                                   </TD>
  </tr >
  <tr align="center">
     <TD>  17                               </TD>
     <TD>  Шайба  24                        </TD>
     <TD>  ГОСТ Р   52646-2006              </TD>
     <TD> 480                               </TD>
     <TD> 24.82                             </TD>
     <TD>                                   </TD>
     <TD>                                   </TD>
  </tr >
  <tr align="center"> 
  <td colspan="4" align="right" bgcolor="#D8E4BE"><b>Всего по группе: </b></td>
  <TD bgcolor="#D8E4BE"><b>   63.95                          </b>  </TD>
  <td colspan="2" align="right" bgcolor="#D8E4BE"><b>  </b></td>
  </tr >
  <tr align="center"> 
 <td colspan="4" align="right" bgcolor="#cccccc"><b>ВСЕГО: </b></td>
  <TD bgcolor="#cccccc"><b>       580.34                                                 </b>  </TD>
  <td colspan="2" align="right" bgcolor="#cccccc"><b>  </b></td>
   </tr >
  </TABLE>
  </body>
  </html>
Администратор Topengineer.ru      8 (495) 215-07-79 (офис) ;  8 (925) 755-9318 (сот.);  Skype wildomen ; http://vk.com/tekla_structures 
Разработка КМД | Разработка КМ | Разработка КЖ | Обучение Tekla Structures | Купить Tekla Structures
						Разработка КМД | Разработка КМ | Разработка КЖ | Обучение Tekla Structures | Купить Tekla Structures
- 
				
				Bagiration
 - Сообщения: 52
 - Регистрация: 05 фев 2012, 14:02
 
Re: Создание отчетов Excel в Tekla Structures *.XLS
И Вы всё это знаете? Т.е. мне помимо Теклы ещё и HTML надо заботать? 
Долго в него вникать?
			
									
									
						Долго в него вникать?
- Таран Д. А.
 - Администратор
 - Сообщения: 2877
 - Регистрация: 30 ноя 2011, 18:41
 - Откуда: г. Москва
 - Контактная информация:
 
Re: Создание отчетов Excel в Tekla Structures *.XLS
Знаю.  
 
Язык простой. Думаю минут за 40 можно основы рассказать. Этого должно хватить.
			
									
									Язык простой. Думаю минут за 40 можно основы рассказать. Этого должно хватить.
Администратор Topengineer.ru      8 (495) 215-07-79 (офис) ;  8 (925) 755-9318 (сот.);  Skype wildomen ; http://vk.com/tekla_structures 
Разработка КМД | Разработка КМ | Разработка КЖ | Обучение Tekla Structures | Купить Tekla Structures
						Разработка КМД | Разработка КМ | Разработка КЖ | Обучение Tekla Structures | Купить Tekla Structures
Re: Создание отчетов Excel в Tekla Structures *.XLS
Существуют специальные сайты обучающие ХТМЛ
http://htmlbook.ru/samhtml/tablitsy
в принципе любой может сесть, разобраться и создать сам что-то подобное
			
									
									
						http://htmlbook.ru/samhtml/tablitsy
в принципе любой может сесть, разобраться и создать сам что-то подобное
Re: Создание отчетов Excel в Tekla Structures *.XLS
Можно получить ответ на вопрос:
Как у вас получается записать обозначение болта "Болт М8-6gx75.48"
У меня не удается совместить текстовую часть и атрибуты
Например: " Болт М" +GetValue("NAME_FULL")+"6gx"+GetValue("LENGTH")+GetValue("PROJECT.USERDEFINED.BOLT_USERFIELD_1")
Вот как-то так, но не работает.
Спасибо
			
									
									
						Как у вас получается записать обозначение болта "Болт М8-6gx75.48"
У меня не удается совместить текстовую часть и атрибуты
Например: " Болт М" +GetValue("NAME_FULL")+"6gx"+GetValue("LENGTH")+GetValue("PROJECT.USERDEFINED.BOLT_USERFIELD_1")
Вот как-то так, но не работает.
Спасибо
Re: Создание отчетов Excel в Tekla Structures *.XLS
Проверял тип содержимого и тип данных, они соответствуют требуемому?
			
									
									
						- Таран Д. А.
 - Администратор
 - Сообщения: 2877
 - Регистрация: 30 ноя 2011, 18:41
 - Откуда: г. Москва
 - Контактная информация:
 
Re: Создание отчетов Excel в Tekla Structures *.XLS
Вcе немного сложне
Каждый тип метиза это новый цикл
Вот пример такого цикла для простоых болтов, для высокопрочных отдельно.
Параметры цикла
Тело цикла.
			
									
									Каждый тип метиза это новый цикл
Вот пример такого цикла для простоых болтов, для высокопрочных отдельно.
Параметры цикла
Код: Выделить всё
if (GetValue("BOLT_STANDARD") == "7798-70") then
  Output()
else
  StepOver()
endifКод: Выделить всё
mid(GetValue("DIAMETER"),0,find(GetValue("DIAMETER"),"."))
+"-6gx"+mid(GetValue("LENGTH"),0,find(GetValue("LENGTH"),"."))
+GetValue("USERDEFINED.B_klass_prochnosti")
+if (length(GetValue("USERDEFINED.B_vid_pokritiy"))>0)
 then "."
+GetValue("USERDEFINED.B_vid_pokritiy")
+GetValue("USERDEFINED.B_tolshina_pokritiy") 
else ""
 endif
Администратор Topengineer.ru      8 (495) 215-07-79 (офис) ;  8 (925) 755-9318 (сот.);  Skype wildomen ; http://vk.com/tekla_structures 
Разработка КМД | Разработка КМ | Разработка КЖ | Обучение Tekla Structures | Купить Tekla Structures
						Разработка КМД | Разработка КМ | Разработка КЖ | Обучение Tekla Structures | Купить Tekla Structures
Re: Создание отчетов Excel в Tekla Structures *.XLS
Подскажите мне , что это за язык програмирования, где я про него могу почитать. Спасибо за помощь.
			
									
									
						Re: Создание отчетов Excel в Tekla Structures *.XLS
C# (Си шарп) или просто Сиazamilov писал(а):Подскажите мне , что это за язык програмирования, где я про него могу почитать. Спасибо за помощь.
- Таран Д. А.
 - Администратор
 - Сообщения: 2877
 - Регистрация: 30 ноя 2011, 18:41
 - Откуда: г. Москва
 - Контактная информация:
 
Re: Создание отчетов Excel в Tekla Structures *.XLS
Это собственный язык редактора шаблонов  в Tekla Strucutres Все описания есть в хелпе.
			
									
									Администратор Topengineer.ru      8 (495) 215-07-79 (офис) ;  8 (925) 755-9318 (сот.);  Skype wildomen ; http://vk.com/tekla_structures 
Разработка КМД | Разработка КМ | Разработка КЖ | Обучение Tekla Structures | Купить Tekla Structures
						Разработка КМД | Разработка КМ | Разработка КЖ | Обучение Tekla Structures | Купить Tekla Structures
Re: Создание отчетов Excel в Tekla Structures *.XLS
Что касается Хелпа TplEd.chm! Английский вариант более богат примерами!
			
									
									
						Re: Создание отчетов Excel в Tekla Structures *.XLS
_
шаблон отчетов по метизам примерно по форме:
							
			
									
									
						шаблон отчетов по метизам примерно по форме:
Re: Создание отчетов Excel в Tekla Structures *.XLS
Здраствуйте,
У меня возникло пару вопросов.
1. Если я делаю шаблоны в среде TplEd, то как зафиксировать положение текста и картинок в таблице?В Excel получаю что все идет подряд, независимо от того куда вставляю текст в среде редактора.
2. Каким образом HTML код импортировать в Теклу? Ведь там все файлы написаны языком Теклы..
Спасибо за ответы.
			
									
									
						У меня возникло пару вопросов.
1. Если я делаю шаблоны в среде TplEd, то как зафиксировать положение текста и картинок в таблице?В Excel получаю что все идет подряд, независимо от того куда вставляю текст в среде редактора.
2. Каким образом HTML код импортировать в Теклу? Ведь там все файлы написаны языком Теклы..
Спасибо за ответы.
Re: Создание отчетов Excel в Tekla Structures *.XLS
все переменные (значения) на текловском языке
все что относится к html (разметка и пр.) - текстом
			
									
									
						все что относится к html (разметка и пр.) - текстом
- Таран Д. А.
 - Администратор
 - Сообщения: 2877
 - Регистрация: 30 ноя 2011, 18:41
 - Откуда: г. Москва
 - Контактная информация:
 
Re: Создание отчетов Excel в Tekla Structures *.XLS
Arvydas писал(а):Здраствуйте,
У меня возникло пару вопросов.
1. Если я делаю шаблоны в среде TplEd, то как зафиксировать положение текста и картинок в таблице?В Excel получаю что все идет подряд, независимо от того куда вставляю текст в среде редактора.
2. Каким образом HTML код импортировать в Теклу? Ведь там все файлы написаны языком Теклы..
Спасибо за ответы.

Администратор Topengineer.ru      8 (495) 215-07-79 (офис) ;  8 (925) 755-9318 (сот.);  Skype wildomen ; http://vk.com/tekla_structures 
Разработка КМД | Разработка КМ | Разработка КЖ | Обучение Tekla Structures | Купить Tekla Structures
						Разработка КМД | Разработка КМ | Разработка КЖ | Обучение Tekla Structures | Купить Tekla Structures
Re: Создание отчетов Excel в Tekla Structures *.XLS
Большое спасибо!
			
									
									
						Re: Создание отчетов Excel в Tekla Structures *.XLS
Здраствуйте,
Весь день сижу, не понимаю в чем проблема, на HTML генерирует таблицу, но когда пишу код в Текле, ничего не получается. Наверное, я что-то делаю не так.
Помогите, пожалуйста, разобраться.
							
			
									
									
						Весь день сижу, не понимаю в чем проблема, на HTML генерирует таблицу, но когда пишу код в Текле, ничего не получается. Наверное, я что-то делаю не так.
Помогите, пожалуйста, разобраться.
- Таран Д. А.
 - Администратор
 - Сообщения: 2877
 - Регистрация: 30 ноя 2011, 18:41
 - Откуда: г. Москва
 - Контактная информация:
 
Re: Создание отчетов Excel в Tekla Structures *.XLS
Хороший код. 
Непонял что не работает?
			
									
									Непонял что не работает?
Администратор Topengineer.ru      8 (495) 215-07-79 (офис) ;  8 (925) 755-9318 (сот.);  Skype wildomen ; http://vk.com/tekla_structures 
Разработка КМД | Разработка КМ | Разработка КЖ | Обучение Tekla Structures | Купить Tekla Structures
						Разработка КМД | Разработка КМ | Разработка КЖ | Обучение Tekla Structures | Купить Tekla Structures
Re: Создание отчетов Excel в Tekla Structures *.XLS
Вот, что я получаю:Таран Д. А. писал(а):Хороший код.
Непонял что не работает?
- Таран Д. А.
 - Администратор
 - Сообщения: 2877
 - Регистрация: 30 ноя 2011, 18:41
 - Откуда: г. Москва
 - Контактная информация:
 
Re: Создание отчетов Excel в Tekla Structures *.XLS
Обрати внимание как называется файл у меня в очете.
Сделай так же расширение файла одно и другое через точку. КЗЕ откинется само останется только XLS
Ну или можно руками переиментвать текстовик в XLS
			
									
									Сделай так же расширение файла одно и другое через точку. КЗЕ откинется само останется только XLS
Ну или можно руками переиментвать текстовик в XLS
Администратор Topengineer.ru      8 (495) 215-07-79 (офис) ;  8 (925) 755-9318 (сот.);  Skype wildomen ; http://vk.com/tekla_structures 
Разработка КМД | Разработка КМ | Разработка КЖ | Обучение Tekla Structures | Купить Tekla Structures
						Разработка КМД | Разработка КМ | Разработка КЖ | Обучение Tekla Structures | Купить Tekla Structures
Re: Создание отчетов Excel в Tekla Structures *.XLS
подскажите, как можно сделать, чтобы в отчетах из теклы в эксель разделителем десятичных числе была бы не точка, а запятая?
проблема в том, что при открытии через эксель отчета он понимает некоторые комбинации чисел как даты и вместо 4.5 пишет 04.май
можно конечно в экселе поменять в параметрах разделитель целой и дробной части на точку, тогда всё нормально, но хотелось бы сразу по-нормальному получать результат
			
									
									
						проблема в том, что при открытии через эксель отчета он понимает некоторые комбинации чисел как даты и вместо 4.5 пишет 04.май
можно конечно в экселе поменять в параметрах разделитель целой и дробной части на точку, тогда всё нормально, но хотелось бы сразу по-нормальному получать результат
Re: Создание отчетов Excel в Tekla Structures *.XLS
в редакторе таблиц поставь значение данных числоAntonB писал(а):подскажите, как можно сделать, чтобы в отчетах из теклы в эксель разделителем десятичных числе была бы не точка, а запятая?
проблема в том, что при открытии через эксель отчета он понимает некоторые комбинации чисел как даты и вместо 4.5 пишет 04.май
можно конечно в экселе поменять в параметрах разделитель целой и дробной части на точку, тогда всё нормально, но хотелось бы сразу по-нормальному получать результат
Re: Создание отчетов Excel в Tekla Structures *.XLS
Зайди в панель управления - часы язык и регион - язык и региональные стандарты - дополнительные параметры, там разделитель целой и дробной части поменяй на запятую.AntonB писал(а):подскажите, как можно сделать, чтобы в отчетах из теклы в эксель разделителем десятичных числе была бы не точка, а запятая?
проблема в том, что при открытии через эксель отчета он понимает некоторые комбинации чисел как даты и вместо 4.5 пишет 04.май
можно конечно в экселе поменять в параметрах разделитель целой и дробной части на точку, тогда всё нормально, но хотелось бы сразу по-нормальному получать результат
Re: Создание отчетов Excel в Tekla Structures *.XLS
оба варианта не подходят
нужно чтобы при выгрузке из теклы числа шли с разделителем в виде запятой
			
									
									
						нужно чтобы при выгрузке из теклы числа шли с разделителем в виде запятой
Re: Создание отчетов Excel в Tekla Structures *.XLS
Странно, у меня вот с запятой выходят. Меняю вышеизложенным методом запятую на точку, то с точкой выходят... Все работаетAntonB писал(а):оба варианта не подходят
нужно чтобы при выгрузке из теклы числа шли с разделителем в виде запятой
- vladimir_a
 - Сообщения: 699
 - Регистрация: 07 дек 2011, 21:22
 
Re: Создание отчетов Excel в Tekla Structures *.XLS
покажи строку в шаблонеAntonB писал(а):оба варианта не подходят
нужно чтобы при выгрузке из теклы числа шли с разделителем в виде запятой
Re: Создание отчетов Excel в Tekla Structures *.XLS
Поле значения с формулой - GetValue("WEIGHT")
Тип выставлен - число с десятичными цифрами
Число выводится с точкой
			
									
									
						Тип выставлен - число с десятичными цифрами
Число выводится с точкой
- vladimir_a
 - Сообщения: 699
 - Регистрация: 07 дек 2011, 21:22
 
Re: Создание отчетов Excel в Tekla Structures *.XLS
ладно показывать не хочешь 
 . я вот эту убрал " " и нормально стало. ну и в екселе разделитель запятая стоит
вот из справки html " -неразрывный пробел"
			
									
									
						вот из справки html " -неразрывный пробел"
- Таран Д. А.
 - Администратор
 - Сообщения: 2877
 - Регистрация: 30 ноя 2011, 18:41
 - Откуда: г. Москва
 - Контактная информация:
 
Re: Создание отчетов Excel в Tekla Structures *.XLS
С 15 по 19 Апреля буду проводить курсы обучения для профессионалов Tekla Structures.
Будут рассматриваться исключительно сложные и нужные темы. Редактор отчетов будем изучать детальным образом. Если интересно, то присоединяйтесь к группе.
Место проведения г. Санкт- Петербург.
Курс читаю лично!
			
									
									Будут рассматриваться исключительно сложные и нужные темы. Редактор отчетов будем изучать детальным образом. Если интересно, то присоединяйтесь к группе.
Место проведения г. Санкт- Петербург.
Курс читаю лично!
Администратор Topengineer.ru      8 (495) 215-07-79 (офис) ;  8 (925) 755-9318 (сот.);  Skype wildomen ; http://vk.com/tekla_structures 
Разработка КМД | Разработка КМ | Разработка КЖ | Обучение Tekla Structures | Купить Tekla Structures
						Разработка КМД | Разработка КМ | Разработка КЖ | Обучение Tekla Structures | Купить Tekla Structures
Re: Создание отчетов Excel в Tekla Structures *.XLS
а поподробнее программу можно? или она совпадает с программой для продвинутых юзеров (что на сайте выложена)? Стоимость?
			
									
									
						- Таран Д. А.
 - Администратор
 - Сообщения: 2877
 - Регистрация: 30 ноя 2011, 18:41
 - Откуда: г. Москва
 - Контактная информация:
 
Re: Создание отчетов Excel в Tekla Structures *.XLS
Выбор тем зависит от уровня подготовки группы. Чем выше уровень тем сложнее вопросы. Стоимости по прайсу.CuPo>I<a писал(а):а поподробнее программу можно? или она совпадает с программой для продвинутых юзеров (что на сайте выложена)? Стоимость?
Стоимость обучения из расчета на одного участника так же есть в таблице.
http://topengineer.ru/education-centr/ts/group
Возможно изменение даты проведения обучения.
Администратор Topengineer.ru      8 (495) 215-07-79 (офис) ;  8 (925) 755-9318 (сот.);  Skype wildomen ; http://vk.com/tekla_structures 
Разработка КМД | Разработка КМ | Разработка КЖ | Обучение Tekla Structures | Купить Tekla Structures
						Разработка КМД | Разработка КМ | Разработка КЖ | Обучение Tekla Structures | Купить Tekla Structures
- AlexanderB
 - Сообщения: 27
 - Регистрация: 08 май 2013, 11:46
 - Откуда: Пермь
 
Re: Создание отчетов Excel в Tekla Structures *.XLS
Что-то недопонимаю, вы каждую отдельную строчку вставляете как новый текст, или как-то автоматизируете процесс?Таран Д. А. писал(а):Arvydas писал(а):Здраствуйте,
У меня возникло пару вопросов.
1. Если я делаю шаблоны в среде TplEd, то как зафиксировать положение текста и картинок в таблице?В Excel получаю что все идет подряд, независимо от того куда вставляю текст в среде редактора.
2. Каким образом HTML код импортировать в Теклу? Ведь там все файлы написаны языком Теклы..
Спасибо за ответы.
два плюс два равно четыре
						- Таран Д. А.
 - Администратор
 - Сообщения: 2877
 - Регистрация: 30 ноя 2011, 18:41
 - Откуда: г. Москва
 - Контактная информация:
 
Re: Создание отчетов Excel в Tekla Structures *.XLS
Создается просто текстовый файл. Просто мы генерируем текст в html форме. Так получилось что эксель их тоже понимает текстового файла мы автоматом меняем расширение на экселевское. И эксель принимает его как родной.AlexanderB писал(а):Что-то недопонимаю, вы каждую отдельную строчку вставляете как новый текст, или как-то автоматизируете процесс?Таран Д. А. писал(а):Arvydas писал(а):Здраствуйте,
У меня возникло пару вопросов.
1. Если я делаю шаблоны в среде TplEd, то как зафиксировать положение текста и картинок в таблице?В Excel получаю что все идет подряд, независимо от того куда вставляю текст в среде редактора.
2. Каким образом HTML код импортировать в Теклу? Ведь там все файлы написаны языком Теклы..
Спасибо за ответы.
Администратор Topengineer.ru      8 (495) 215-07-79 (офис) ;  8 (925) 755-9318 (сот.);  Skype wildomen ; http://vk.com/tekla_structures 
Разработка КМД | Разработка КМ | Разработка КЖ | Обучение Tekla Structures | Купить Tekla Structures
						Разработка КМД | Разработка КМ | Разработка КЖ | Обучение Tekla Structures | Купить Tekla Structures
- AlexanderB
 - Сообщения: 27
 - Регистрация: 08 май 2013, 11:46
 - Откуда: Пермь
 
Re: Создание отчетов Excel в Tekla Structures *.XLS
Простите, я имею в виду непосредственно в редактор шаблонов код как заносите? Как видно из вашего принтскрина, поля (искомые атрибуты) вставлены как "поле значения", о чем говорят желтые рамочки. Все остально, надо полагать, как текст. Если вносить весь код как текст, то это может оказаться несколько заморочно, так вот об этом и вопрос.Таран Д. А. писал(а):Создается просто текстовый файл. Просто мы генерируем текст в html форме. Так получилось что эксель их тоже понимает текстового файла мы автоматом меняем расширение на экселевское. И эксель принимает его как родной.AlexanderB писал(а): Что-то недопонимаю, вы каждую отдельную строчку вставляете как новый текст, или как-то автоматизируете процесс?
два плюс два равно четыре
						Re: Создание отчетов Excel в Tekla Structures *.XLS
они каждую строчку вставляют руками. в редакторе шаблонов фиг че автоматизируешь 
			
									
									
						- Таран Д. А.
 - Администратор
 - Сообщения: 2877
 - Регистрация: 30 ноя 2011, 18:41
 - Откуда: г. Москва
 - Контактная информация:
 
Re: Создание отчетов Excel в Tekla Structures *.XLS
Вообще сам редактор достаточно странный и необычный. Глюков вообще много скорее всего буедт отдельная конференция с обучением по редактору отчетов. Информация о наборе группы будет чуть позднее. Место проведения скорее всего Челябинск.CuPo>I<a писал(а):они каждую строчку вставляют руками. в редакторе шаблонов фиг че автоматизируешь
Администратор Topengineer.ru      8 (495) 215-07-79 (офис) ;  8 (925) 755-9318 (сот.);  Skype wildomen ; http://vk.com/tekla_structures 
Разработка КМД | Разработка КМ | Разработка КЖ | Обучение Tekla Structures | Купить Tekla Structures
						Разработка КМД | Разработка КМ | Разработка КЖ | Обучение Tekla Structures | Купить Tekla Structures
Re: Создание отчетов Excel в Tekla Structures *.XLS
А на русском кто-нибудь может поделиться (если такой существует)?Айдар писал(а):Что касается Хелпа TplEd.chm! Английский вариант более богат примерами!
Re: Создание отчетов Excel в Tekla Structures *.XLS
...
							- Вложения
 - 
			
		
		
				
 TplEd_330_rus.pdf- (1.76 МБ) 5388 скачиваний
 
 
Re: Создание отчетов Excel в Tekla Structures *.XLS
Благодарю!!! 
			
									
									
						Re: Создание отчетов Excel в Tekla Structures *.XLS
Добрый день. Не подскажите, возможно ли через редактор шаблонов, используя html, добавлять рамку в отчеты Excel (используя колонтитулы Excel).
			
									
									
						- Таран Д. А.
 - Администратор
 - Сообщения: 2877
 - Регистрация: 30 ноя 2011, 18:41
 - Откуда: г. Москва
 - Контактная информация:
 
Re: Создание отчетов Excel в Tekla Structures *.XLS
Так ты хоть скрин бы приложил.pasargada писал(а):Добрый день. Не подскажите, возможно ли через редактор шаблонов, используя html, добавлять рамку в отчеты Excel (используя колонтитулы Excel).
Вообще можно просто ява скрипт написать. Вопрос в необходимости. И нафига оно тебе надо. Возможно что то порекомендуем другое.
Администратор Topengineer.ru      8 (495) 215-07-79 (офис) ;  8 (925) 755-9318 (сот.);  Skype wildomen ; http://vk.com/tekla_structures 
Разработка КМД | Разработка КМ | Разработка КЖ | Обучение Tekla Structures | Купить Tekla Structures
						Разработка КМД | Разработка КМ | Разработка КЖ | Обучение Tekla Structures | Купить Tekla Structures
- Danila_ZLT
 - Сообщения: 603
 - Регистрация: 02 окт 2012, 12:14
 - Откуда: Златоуст
 - Контактная информация:
 
Re: Создание отчетов Excel в Tekla Structures *.XLS
Вот так?pasargada писал(а):Добрый день. Не подскажите, возможно ли через редактор шаблонов, используя html, добавлять рамку в отчеты Excel (используя колонтитулы Excel).
phpBB [media]
Автоматизируем хаос... Недорого...
						Re: Создание отчетов Excel в Tekla Structures *.XLS
Кстати отчеты в формате xml-excel - вариант для ленивых  
 нажал "создать отчет" - "распечатать"
			
									
									«Есть только две бесконечные вещи: Вселенная и глупость. Хотя насчет Вселенной я не вполне уверен.» А. Эйнштейн
						Re: Создание отчетов Excel в Tekla Structures *.XLS
только вот создание шаблонов....вобщем не для ленивых процесс)meart писал(а):Кстати отчеты в формате xml-excel - вариант для ленивыхнажал "создать отчет" - "распечатать"
хотя сейчас по-другому уже можем делать - попроще. С вордом разбираемся потихоньку
Re: Создание отчетов Excel в Tekla Structures *.XLS
я набросал маленькую программку, которая перегоняет оформленный пример в шаблон.. потом в шаблоне добавляются переменные и вуаляCuPo>I<a писал(а):только вот создание шаблонов....вобщем не для ленивых процесс)meart писал(а):Кстати отчеты в формате xml-excel - вариант для ленивыхнажал "создать отчет" - "распечатать"
хотя сейчас по-другому уже можем делать - попроще. С вордом разбираемся потихоньку
«Есть только две бесконечные вещи: Вселенная и глупость. Хотя насчет Вселенной я не вполне уверен.» А. Эйнштейн
						Re: Создание отчетов Excel в Tekla Structures *.XLS
а слайды!? слайдыmeart писал(а):я набросал маленькую программку, которая перегоняет оформленный пример в шаблон.. потом в шаблоне добавляются переменные и вуаляCuPo>I<a писал(а):только вот создание шаблонов....вобщем не для ленивых процесс)meart писал(а):Кстати отчеты в формате xml-excel - вариант для ленивыхнажал "создать отчет" - "распечатать"
хотя сейчас по-другому уже можем делать - попроще. С вордом разбираемся потихонькуновый шаблон готов!
Re: Создание отчетов Excel в Tekla Structures *.XLS
CuPo>I<a писал(а):а слайды!? слайды
«Есть только две бесконечные вещи: Вселенная и глупость. Хотя насчет Вселенной я не вполне уверен.» А. Эйнштейн
						Re: Создание отчетов Excel в Tekla Structures *.XLS
Уважаемые коллеги!
Подскажите, если кто сталкивался!
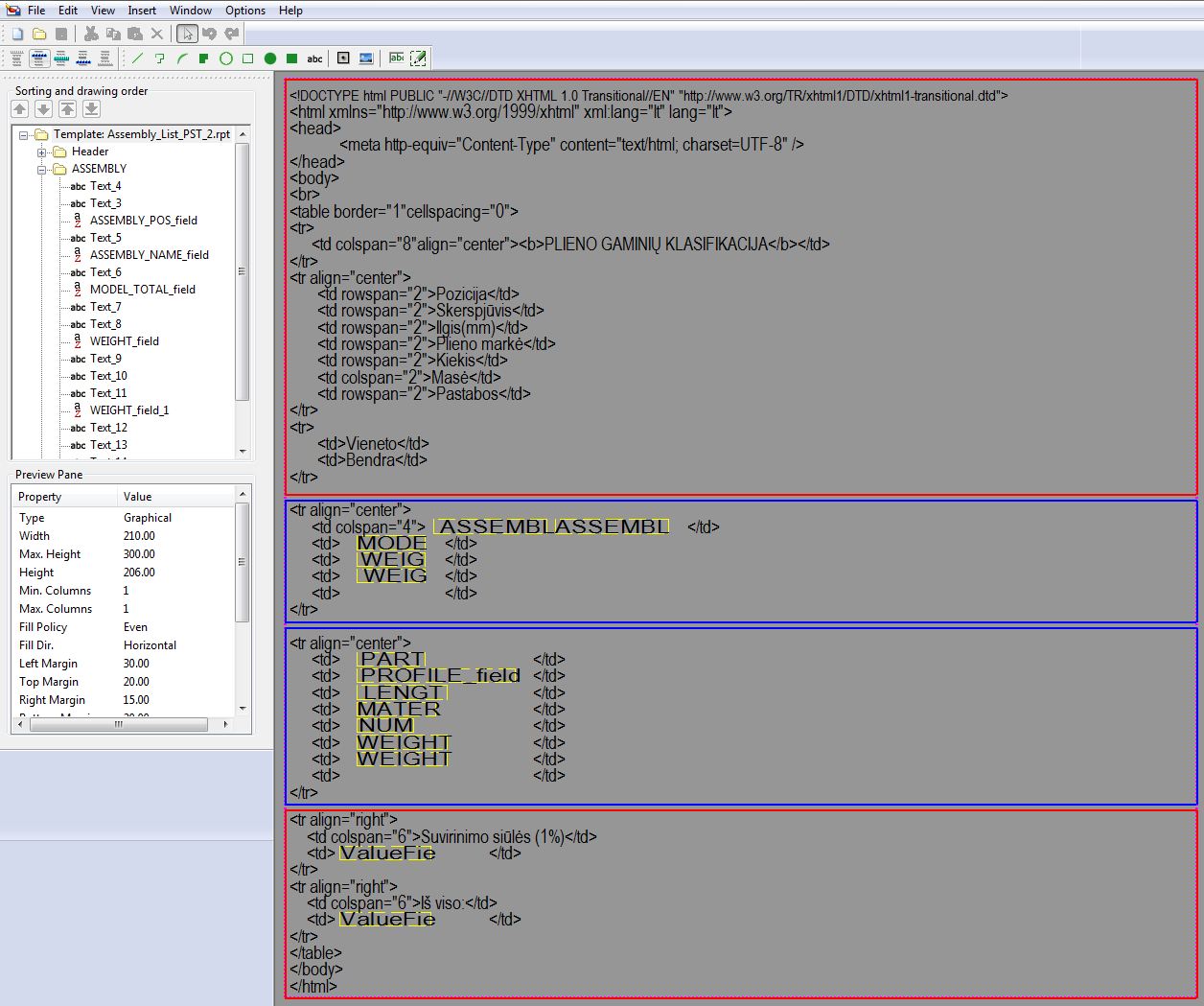
Есть задача, чтобы прокатные двутавры подсчитывались в технической спецификации металла как сварные, т.е. разбивались по листам. Удалось получить чтобы выводилась толщина полок и стенки, а также их вес. Но вес получается путем задания ниже приведенных формул. После вывода репортом всех данных не удается объеденить одинаковые толщины листов.
Чтобы решить эти задачи возникают следующие вопросы:
1. Как можно объеденить одинаковые толщины одного поля значения, если по условию задано чтобы с ними выводились “PL”(в условии строки стоит «объеденить»)?
2. Как можно объеденить одинаковые толщины разных полей значений?(поле вывода толщины стенки и толщины полки)
3. Как можно сложить вес одинаковых толщин?
4. Как сложить вес всех полей значений, при условии что вес получен не с детали а путем ввода формулы подсчета?
Буду очень признателен, если кто поделится опытом!!!
Подсчет сварного двутавра.
Толщина стенки:
if (GetValue("NAME")=="Сварной")then "PL"+(GetValue("PROFILE.WEB_THICKNESS")) else "" endif
Вес полки (2шт):
if (GetValue("NAME")=="Сварной") then(GetValue("PROFILE.FLANGE_THICKNESS")*GetValue("PROFILE.WIDTH")*GetValue("LENGTH")*0.00000000785*2) else "" endif
Вес стенки:
if (GetValue("NAME")=="Сварной") then ((GetValue("PROFILE.HEIGHT")-GetValue("PROFILE.FLANGE_THICKNESS")-GetValue("PROFILE.FLANGE_THICKNESS"))*GetValue("PROFILE.WEB_THICKNESS")*GetValue("LENGTH")*0.00000000785) else "" endif
			
									
									
						Подскажите, если кто сталкивался!
Есть задача, чтобы прокатные двутавры подсчитывались в технической спецификации металла как сварные, т.е. разбивались по листам. Удалось получить чтобы выводилась толщина полок и стенки, а также их вес. Но вес получается путем задания ниже приведенных формул. После вывода репортом всех данных не удается объеденить одинаковые толщины листов.
Чтобы решить эти задачи возникают следующие вопросы:
1. Как можно объеденить одинаковые толщины одного поля значения, если по условию задано чтобы с ними выводились “PL”(в условии строки стоит «объеденить»)?
2. Как можно объеденить одинаковые толщины разных полей значений?(поле вывода толщины стенки и толщины полки)
3. Как можно сложить вес одинаковых толщин?
4. Как сложить вес всех полей значений, при условии что вес получен не с детали а путем ввода формулы подсчета?
Буду очень признателен, если кто поделится опытом!!!
Подсчет сварного двутавра.
Толщина стенки:
if (GetValue("NAME")=="Сварной")then "PL"+(GetValue("PROFILE.WEB_THICKNESS")) else "" endif
Вес полки (2шт):
if (GetValue("NAME")=="Сварной") then(GetValue("PROFILE.FLANGE_THICKNESS")*GetValue("PROFILE.WIDTH")*GetValue("LENGTH")*0.00000000785*2) else "" endif
Вес стенки:
if (GetValue("NAME")=="Сварной") then ((GetValue("PROFILE.HEIGHT")-GetValue("PROFILE.FLANGE_THICKNESS")-GetValue("PROFILE.FLANGE_THICKNESS"))*GetValue("PROFILE.WEB_THICKNESS")*GetValue("LENGTH")*0.00000000785) else "" endif
Re: Создание отчетов Excel в Tekla Structures *.XLS
Эту задачу решил  CuPo>I<a
В ихней ТСС это работает.
			
									
									
						В ихней ТСС это работает.
Re: Создание отчетов Excel в Tekla Structures *.XLS
ну...не я один100k писал(а):Эту задачу решил CuPo>I<a
В ихней ТСС это работает.
Re: Создание отчетов Excel в Tekla Structures *.XLS
Написал шаблон который выводит количество деталей в в соответствии с полем USERDEFINED.USER_FIELD_1. Т. е. у каждой детали своё число в этом поле и при подсчёте количества деталей складываются значения этих полей. И всё работает хорошо. Но по какой то причине когда большое количество деталей (относительно большое, около 20) в отчёте слетают шрифты. Как это побороть?
							
			
									
									
						Re: Создание отчетов Excel в Tekla Structures *.XLS
Проблему решил сам .... если кому интересно, то надо открыть в Notepad ++ и сменить кодировку на ту что выставлена в excel
			
									
									
						- Danila_ZLT
 - Сообщения: 603
 - Регистрация: 02 окт 2012, 12:14
 - Откуда: Златоуст
 - Контактная информация:
 
Re: Создание отчетов Excel в Tekla Structures *.XLS
В формруемом вами HTML файле, выставить нужную кодировку не судьба?
			
									
									Автоматизируем хаос... Недорого...
						Re: Создание отчетов Excel в Tekla Structures *.XLS
Добрый день!Таран Д. А. писал(а): ↑14 дек 2011, 15:58Шаблончики есть любые. Скинь скрин что тебе нуджно.djynar писал(а):День добрый!Может есть шаблончик для технической спецификации металла в чертежах КМ?
Сколько стоит ваша услуга по разработке шаблона?
					Последний раз редактировалось viwaldy 16 фев 2018, 14:50, всего редактировалось 1 раз.
									
			
									
						Re: Создание отчетов Excel в Tekla Structures *.XLS
Добрый день!Таран Д. А. писал(а): ↑14 дек 2011, 15:58Шаблончики есть любые. Скинь скрин что тебе нуджно.djynar писал(а):День добрый!Может есть шаблончик для технической спецификации металла в чертежах КМ?
Сколько стоит ваша услуга по разработке шаблона?
Шаблон простой:
- pavelkutas
 - Сообщения: 276
 - Регистрация: 16 янв 2013, 14:11
 - Откуда: Санкт-Петербург
 - Контактная информация:
 
Re: Создание отчетов Excel в Tekla Structures *.XLS
Давно хочу спросить. У меня в отчётах, всегда по-разному, (зависит от кол-ва запрашиваемых элементов), всплывает вот такой знак вопроса. Именно в этом месте. В любой версии excel. В коде ничего лишнего не вижу, если вернуть .html, то в браузере всё ок. Даже идей нет, всегда приходится вручную удалять эту строчку. Или несколько строк. А иногда все ок и ничего редактировать не нужно. Не отловил причину. В приложении прикрепил шаблон на метизы на базе топинженеровского.
			
									
									
						Код: Выделить всё
 <!DOCTYPE html>
 <html>
 <head>
 <meta charset="windows-1251">
 <title>Ведомость метизов</title>
 </head>
 <body>
 <table border="1" cellspacing="0">
 <caption><b>Ведомость метизов</b></caption>
 <tr>
  <th>Наименование</th>
  <th>Толщина пакета</th>
  <th>Длина</th>
  <th>Кол-во, шт</th>
  <th>Масса, кг</th>
  <th>ГОСТ</th>
  <th>Класс прочности</th>
  <th>Примечание</th>
 </tr>
   <tr align="center" bgcolor="#FFFFFF ">
   <td> Болт М12 - 6gх45.58    </td>
   <td> 10.6                   </td>
   <td>   45.0                 </td>
   <td>  136                   </td>
   <td>   7.37                 </td>
   <td>   7798-70              </td>
   <td>       5.8              </td>
   <td> гроверная шайба        </td>
   </tr>
   <tr align="center" bgcolor="#FFFFFF ">
   <td> Болт М12 - 6gх50.58    </td>
   <td> 18.0                   </td>
   <td>   50.0                 </td>
   <td>   48                   </td>
   <td>   2.82                 </td>
   <td>   7798-70              </td>
   <td>       5.8              </td>
   <td>   постоянный           </td>
   </tr>
   <tr align="center" bgcolor="#ffd86d ">
   <td> Болт М12 - 6gх500      </td>
   <td> 20.0                   </td>
   <td>   50.0                 </td>
   <td>   88                   </td>
   <td>   5.16                 </td>
   <td>   7798-70              </td>
   <td>       0.0              </td>
   <td> гроверная шайба        </td>
   </tr>
   <tr align="center" bgcolor="#ffd86d ">
   <td> Болт М12 - 6gх550      </td>
   <td> 24.0                   </td>
   <td>   55.0                 </td>
   <td>   12                   </td>
   <td>   0.76                 </td>
   <td>   7798-70              </td>
   <td>       0.0              </td>
   <td> гроверная шайба        </td>
   </tr>
   <tr align="center" bgcolor="#ffd86d ">
   <td> Болт М16 - 6gх550      </td>
   <td> 12.0                   </td>
   <td>   55.0                 </td>
   <td>  100                   </td>
   <td>   12.15                </td>
   <td>   7798-70              </td>
   <td>       0.0              </td>
   <td> гроверная шайба        </td>
   </tr>
   <tr align="center" bgcolor="#ffd86d ">
   <td> Болт М16 - 6gх600      </td>
   <td> 19.0                   </td>
   <td>   60.0                 </td>
   <td>   4                    </td>
   <td>   0.52                 </td>
   <td>   7798-70              </td>
   <td>       0.0              </td>
   <td>   постоянный           </td>
   </tr>
   <tr align="center" bgcolor="#FFFFFF ">
   <td> Болт М20 - 6gх50.58    </td>
   <td> 24.0                   </td>
   <td>   50.0                 </td>
   <td>   18                   </td>
   <td>   3.44                 </td>
   <td>   7798-70              </td>
   <td>       5.8              </td>
   <td>    временный           </td>
   </tr>
   <tr align="center" bgcolor="#FFFFFF ">
   <td> Болт М20 - 6gх55.58    </td>
   <td> 26.0                   </td>
   <td>   55.0                 </td>
   <td>   18                   </td>
   <td>   3.67                 </td>
   <td>   7798-70              </td>
   <td>       5.8              </td>
   <td>    временный           </td>
   </tr>
   <tr align="center" bgcolor="#FFFFFF ">
   <td> Болт М20 - 6gх65.58    </td>
   <td> 13.5                   </td>
   <td>   65.0                 </td>
   <td>   6                    </td>
   <td>   1.44                 </td>
   <td>   7798-70              </td>
   <td>       5.8              </td>
   <td> гроверная шайба        </td>
   </tr>
   <tr align="center" bgcolor="#FFFFFF ">
   <td> Болт М20 - 6gх65.58    </td>
   <td> 17.0                   </td>
   <td>   65.0                 </td>
   <td>   8                    </td>
   <td>   1.93                 </td>
   <td>   7798-70              </td>
   <td>       5.8              </td>
   <td>   постоянный           </td>
   </tr>
   <tr align="center" bgcolor="#FFFFFF ">
   <td> Болт М20 - 6gх70.58    </td>
   <td> 22.0                   </td>
   <td>   70.0                 </td>
   <td>   24                   </td>
   <td>   5.78                 </td>
   <td>   7798-70              </td>
   <td>       5.8              </td>
   <td>   постоянный           </td>
   </tr>
   <tr align="center" bgcolor="#FFFFFF ">
   <td> Болт М20 - 6gх70.88    </td>
   <td> 26.0                   </td>
   <td>   70.0                 </td>
   <td>   16                   </td>
   <td>   3.85                 </td>
   <td>   7798-70              </td>
   <td>       8.8              </td>
   <td>   постоянный           </td>
   </tr>
   <tr align="center" bgcolor="#FFFFFF ">
   <td> Болт М20 - 6gх75.58    </td>
   <td> 26.0                   </td>
   <td>   75.0                 </td>
   <td>   14                   </td>
   <td>   3.54                 </td>
   <td>   7798-70              </td>
   <td>       5.8              </td>
   <td>   постоянный           </td>
   </tr>
   <tr align="center" bgcolor="#FFFFFF ">
   <td> Болт М20 - 6gх90.58    </td>
   <td> 42.0                   </td>
   <td>   90.0                 </td>
   <td>   8                    </td>
   <td>   2.32                 </td>
   <td>   7798-70              </td>
   <td>       5.8              </td>
   <td>   постоянный           </td>
   </tr>
   <tr align="center" bgcolor="#ffd86d ">
   <td> Болт М20 - 6gх600      </td>
   <td> 10.0                   </td>
   <td>   60.0                 </td>
   <td>   8                    </td>
   <td>   1.73                 </td>
   <td>   7798-70              </td>
   <td>       0.0              </td>
   <td> гроверная шайба        </td>
   </tr>
   <tr align="center" bgcolor="#ffd86d ">
   <td> Болт М20 - 6gх650      </td>
   <td> 16.0                   </td>
   <td>   65.0                 </td>
   <td>  145                   </td>
   <td>   34.90                </td>
   <td>   7798-70              </td>
   <td>       0.0              </td>
   <td> гроверная шайба        </td>
   </tr>
   <tr align="center" bgcolor="#ffd86d ">
   <td> Болт М20 - 6gх650      </td>
   <td> 16.0                   </td>
   <td>   65.0                 </td>
   <td>   10                   </td>
   <td>   2.41                 </td>
   <td>   7798-70              </td>
   <td>       0.0              </td>
   <td>   постоянный           </td>
   </tr>
   <tr align="center" bgcolor="#ffd86d ">
   <td> Болт М20 - 6gх700      </td>
   <td> 18.0                   </td>
   <td>   70.0                 </td>
   <td>   2                    </td>
   <td>   0.48                 </td>
   <td>   7798-70              </td>
   <td>       0.0              </td>
   <td> гроверная шайба        </td>
   </tr>
   <tr align="center" bgcolor="#ffd86d ">
   <td> Болт М20 - 6gх750      </td>
   <td> 26.0                   </td>
   <td>   75.0                 </td>
   <td>  110                   </td>
   <td>   27.83                </td>
   <td>   7798-70              </td>
   <td>       0.0              </td>
   <td>   постоянный           </td>
   </tr>
   <tr align="center" bgcolor="#ffd86d ">
   <td> Болт М20 - 6gх800      </td>
   <td> 30.0                   </td>
   <td>   80.0                 </td>
   <td>   40                   </td>
   <td>   10.60                </td>
   <td>   7798-70              </td>
   <td>       0.0              </td>
   <td>   постоянный           </td>
   </tr>
   <tr align="center" bgcolor="#ffd86d ">
   <td> Болт М20 - 6gх1000     </td>
   <td> 54.5                   </td>
   <td>  100.0                 </td>
   <td>   4                    </td>
   <td>   1.26                 </td>
   <td>   7798-70              </td>
   <td>       0.0              </td>
   <td>   постоянный           </td>
   </tr>
   <tr align="center" bgcolor="#FFFFFF ">
   <td> Болт М24 - 6gх90.58    </td>
   <td> 32.0                   </td>
   <td>   90.0                 </td>
   <td>   8                    </td>
   <td>   3.50                 </td>
   <td>   7798-70              </td>
   <td>       5.8              </td>
   <td>   постоянный           </td>
   </tr>
   <tr align="center" bgcolor="#FFFFFF ">
   <td> Болт М24 - 6gх100.58   </td>
   <td> 42.0                   </td>
   <td>  100.0                 </td>
   <td>   8                    </td>
   <td>   3.79                 </td>
   <td>   7798-70              </td>
   <td>       5.8              </td>
   <td>   постоянный           </td>
   </tr>
   <tr align="center" bgcolor="#ffd86d ">
   <td> Болт М24 - 6gх1000     </td>
   <td> 57.0                   </td>
   <td>  100.0                 </td>
   <td>   36                   </td>
   <td>   18.29                </td>
   <td>  52644-2006            </td>
   <td>       0 0              </td>
   <td>   постоянный           </td>
   </tr>
   <tr align="center" bgcolor="#FFFFFF ">
   <td> Болт М24 - 6gх7510.9   </td>
   <td> 32.0                   </td>
   <td>   75.0                 </td>
   <td>   96                   </td>
   <td>   40.42                </td>
   <td>  52644-2006            </td>
   <td>     10.9 ХЛ            </td>
   <td>   постоянный           </td>
   </tr>
   <tr align="center" bgcolor="#FFFFFF ">
   <td> Болт М24 - 6gх10010.   </td>
   <td> 0.0                    </td>
   <td>  100.0                 </td>
   <td>   4                    </td>
   <td>   2.03                 </td>
   <td>  52644-2006            </td>
   <td>     10.9 ХЛ            </td>
   <td>   постоянный           </td>
   </tr>
   <tr align="center" bgcolor="  #ffd86d ">
   <td> Гайка М12              </td>
   <td>                        </td>
   <td>                        </td>
   <td>  100                   </td>
   <td>   1.57                 </td>
   <td> 5915-70                </td>
   <td>       0.0              </td>
   <td>                        </td>
   </tr>
   <tr align="center" bgcolor="  #FFFFFF ">
   <td> Гайка М12              </td>
   <td>                        </td>
   <td>                        </td>
   <td>  232                   </td>
   <td>   3.64                 </td>
   <td> 5915-70                </td>
   <td>       5.8              </td>
   <td>                        </td>
   </tr>
   <tr align="center" bgcolor="  #ffd86d ">
   <td> Гайка М16              </td>
   <td>                        </td>
   <td>                        </td>
   <td>  108                   </td>
   <td>   4.06                 </td>
   <td> 5915-70                </td>
   <td>       0.0              </td>
   <td>                        </td>
   </tr>
   <tr align="center" bgcolor="  #ffd86d ">
   <td> Гайка М20              </td>
   <td>                        </td>
   <td>                        </td>
   <td>  483                   </td>
   <td>   34.51                </td>
   <td> 5915-70                </td>
   <td>       0.0              </td>
   <td>                        </td>
   </tr>
   <tr align="center" bgcolor="  #FFFFFF ">
   <td> Гайка М20              </td>
   <td>                        </td>
   <td>                        </td>
   <td>  150                   </td>
   <td>   10.72                </td>
   <td> 5915-70                </td>
   <td>       5.8              </td>
   <td>                        </td>
   </tr>
   <tr align="center" bgcolor="  #FFFFFF ">
   <td> Гайка М20              </td>
   <td>                        </td>
   <td>                        </td>
   <td>   32                   </td>
   <td>   2.29                 </td>
   <td> 5915-70                </td>
   <td>       8.8              </td>
   <td>                        </td>
   </tr>
   <tr align="center" bgcolor="  #FFFFFF ">
   <td> Гайка М24              </td>
   <td>                        </td>
   <td>                        </td>
   <td>   32                   </td>
   <td>   3.93                 </td>
   <td> 5915-70                </td>
   <td>       5.8              </td>
   <td>                        </td>
   </tr>
   <tr align="center" bgcolor="  #ffd86d ">
   <td> Гайка М24              </td>
   <td>                        </td>
   <td>                        </td>
   <td>   36                   </td>
   <td>   2.57                 </td>
   <td> 52645-2006             </td>
   <td>       0 0              </td>
   <td>                        </td>
   </tr>
   <tr align="center" bgcolor="  #FFFFFF ">
   <td> Гайка М24              </td>
   <td>                        </td>
   <td>                        </td>
   <td>  100                   </td>
   <td>   7.14                 </td>
   <td> 52645-2006             </td>
   <td>     10.9 ХЛ            </td>
   <td>                        </td>
   </tr>
   <tr align="center">
   <td>Шайба12                 </td>
   <td>                        </td>
   <td>                        </td>
   <td>  568                   </td>
   <td>   3.56                 </td>
   <td> 11371-78*              </td>
   <td>                        </td>
   <td>                        </td>
   </tr>
   <tr align="center">
   <td>Шайба16                 </td>
   <td>                        </td>
   <td>                        </td>
   <td>  208                   </td>
   <td>   2.35                 </td>
   <td> 11371-78*              </td>
   <td>                        </td>
   <td>                        </td>
   </tr>
   <tr align="center">
   <td>Шайба20                 </td>
   <td>                        </td>
   <td>                        </td>
   <td>  826                   </td>
   <td>   14.17                </td>
   <td> 11371-78*              </td>
   <td>                        </td>
   <td>                        </td>
   </tr>
   <tr align="center">
   <td>Шайба24                 </td>
   <td>                        </td>
   <td>                        </td>
   <td>   32                   </td>
   <td>   1.03                 </td>
   <td> 11371-78*              </td>
   <td>                        </td>
   <td>                        </td>
   </tr>
   <tr align="center">
   <td>Шайба24                 </td>
   <td>                        </td>
   <td>                        </td>
   <td>  272                   </td>
   <td>   14.06                </td>
   <td> 52646-2006             </td>
   <td>                        </td>
   <td>                        </td>
   </tr>
   <tr align="center">
   <td>Хим. анкер HILTI M20    </td>
   <td>                        </td>
   <td>                        </td>
   <td>  1                     </td>
   <td>   0.00                 </td>
   <td>                        </td>
   <td>                        </td>
   <td>    Анкер               </td>
   </tr>
  <tr>
     <td colspan="4" align="right"><b>Итого: </b></td>
     <td>                  <b>       307.57      </b>  </td>
     <td colspan="3" align="right"><b>  </b></td>
  </tr >
Re: Создание отчетов Excel в Tekla Structures *.XLS
Это конец страницы. Файл - шаблон - страница - "высота" - количество строк отчета на одну страницу.. между ними вставляется данный символ. Т.к. он "выпадает" из html разметки, то excel их собирает сверху таблицы. Попробуйте "999999"pavelkutas писал(а): ↑11 мар 2018, 19:56Давно хочу спросить. У меня в отчётах, всегда по-разному, (зависит от кол-ва запрашиваемых элементов), всплывает вот такой знак вопроса. Именно в этом месте. В любой версии excel. В коде ничего лишнего не вижу, если вернуть .html, то в браузере всё ок. Даже идей нет, всегда приходится вручную удалять эту строчку. Или несколько строк. А иногда все ок и ничего редактировать не нужно. Не отловил причину. В приложении прикрепил шаблон на метизы на базе топинженеровского.
«Есть только две бесконечные вещи: Вселенная и глупость. Хотя насчет Вселенной я не вполне уверен.» А. Эйнштейн
						- pavelkutas
 - Сообщения: 276
 - Регистрация: 16 янв 2013, 14:11
 - Откуда: Санкт-Петербург
 - Контактная информация:
 
Re: Создание отчетов Excel в Tekla Structures *.XLS
все эти годы... все было так просто))) Спасибо!
 Хотя если через редактор смотреть, то можно увидеть что-то необычное:
			
									
									
						а как это можно было диагностировать? Где-то это прописано? Или как увидеть этот символ? В html разметке-то его нет. Как до этого дошли?Т.к. он "выпадает" из html разметки, то excel их собирает сверху таблицы
Re: Создание отчетов Excel в Tekla Structures *.XLS
опытным путём мучительных поисковpavelkutas писал(а): ↑12 мар 2018, 16:34а как это можно было диагностировать? Где-то это прописано? Или как увидеть этот символ? В html разметке-то его нет. Как до этого дошли?![]()
«Есть только две бесконечные вещи: Вселенная и глупость. Хотя насчет Вселенной я не вполне уверен.» А. Эйнштейн
						- 
				
				mikhail.volskiy@mail.ru
 - Сообщения: 1
 - Регистрация: 19 июн 2018, 06:41
 
Re: Создание отчетов Excel в Tekla Structures *.XLS
Добрый день! Есть проблема при создании отчета КМД21 (ведомость прокатных деталей). После его создания - отчет не открывается и Excel выдает ошибку про какойто пропущенный пробел
							
			
									
									
						phpbb3 styles
Кто сейчас на конференции
Сейчас этот форум просматривают: нет зарегистрированных пользователей и 1 гость

