Создал два простых компонента - закладную и каркас по технологии, описанной в этой теме.
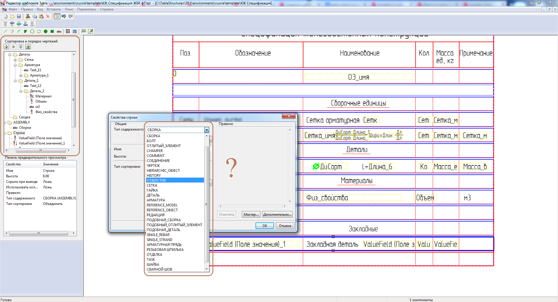
Арматура, входящая в их состав отображается как на чертеже, так и в спецификации, но по-отдельности. Стальной пластины же нет ни на чертеже, ни на спецификации. Нужно же, естественно, чтобы каркас и закладная отображались как целостные сборочные единицы (в последней строке спецификации моя попытка вывести список деталей отлитого элемента, но получилась выведена только сама плита).
Первой мыслью было включить компоненты в отлитый элемент, но такого функционала я в текле не нашел. Затем попытался сделать их видимыми на чертеже, чтобы они отобразились в спецификации. Сделал чертеж общего вида, но качественных изменений не обнаружил.
Остается только согласиться с Дмитрием, что
и попросить у вас помощиТаран Д. А. писал(а):с ведомостями немного надо поработать. Сделать ведомость выводящую имена компонентов и детали в них. Для опытных пользователей проблем никаких.
Вот для новичков будет сложновато наверное.

