Подскажите плиз где можно настроить чтобы при запросе детали вот в этих позициях отображалось больше цифр после запятой.
Запрос детали в Tekla Structures
Re: Запрос детали в Tekla Structures
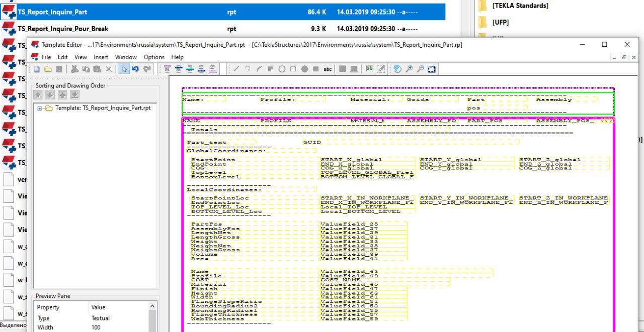
TS_Report_Inquire
Re: Запрос детали в Tekla Structures
Сори, но я не понял, что с этим делать
Re: Запрос детали в Tekla Structures
редактировать в редакторе шаблонов
Re: Запрос детали в Tekla Structures
вы имеете ввиду сделать Отчет из детали? Хотелось бы не делать отчеты, о настроить больше цифр в отображении при Запросе. Для каталогов эту настройку нашел. А для Запроса нет.
Re: Запрос детали в Tekla Structures
любой запрос в текле это не хардкод, это просто такой же шаблон и его можно изменить как угодно
Re: Запрос детали в Tekla Structures
офигеть, не знал такого. Спасибо. Буду разбираться
phpbb3 styles
Кто сейчас на конференции
Сейчас этот форум просматривают: нет зарегистрированных пользователей и 16 гостей

